- HOME
- About
- Browse Archives
- Current Issue
- For Authors and Reviewers
Sorry.
You are not permitted to access the full text of articles.
If you have any questions about permissions,
please contact the Society.
์ฃ์กํฉ๋๋ค.
ํ์๋์ ๋ ผ๋ฌธ ์ด์ฉ ๊ถํ์ด ์์ต๋๋ค.
๊ถํ ๊ด๋ จ ๋ฌธ์๋ ํํ๋ก ๋ถํ ๋๋ฆฝ๋๋ค.
Current Issue
Two Stage Optimization Algorithm for Resource Leveling Problem
Hong Lee, Jong Hun Woo
Resource leveling in shipyard mid-term scheduling is critical for operational efficiency, yet existing approaches face significant limitations. Constraint progr...
A Branch-and-Price Approach for Variable Radius Covering Problem
Hyunwoo Park, Munjeong Kang, Chungmok Lee
We present an exact algorithm for the variable radius covering problem (VRCP). The VRCP frequently appears in many applications, including telecommunication, tr...
Suyeon Lee, Sungzoon Cho
Long-term dialogue systems often suffer from degraded memory quality as accumulated session summaries introduce redundancy, noise, and hallucinated content. Pri...
Pick-up Service Vehicle Routing Problem With Flexible Assignment of Depots
Hyeon Jun Kim, Ye chan Kim, Byung Soo Kim
We address a vehicle routing problem for pick-up services, with flexible assignment of decentralized depots by utilizing parking lots throughout urban areas. Th...
TriMa: Tri-strategy Margin-filtered Pseudo-labeling for Battery Swapping Demand Forecasting
Seon-Ho Yoo, Seungdon Zu, Gwang-Jong Ko, Taesu Cheong
Accurate prediction of battery-swapping demand is crucial for minimizing operational costs and maintaining service quality in electric motorcycle Battery-as-a-S...
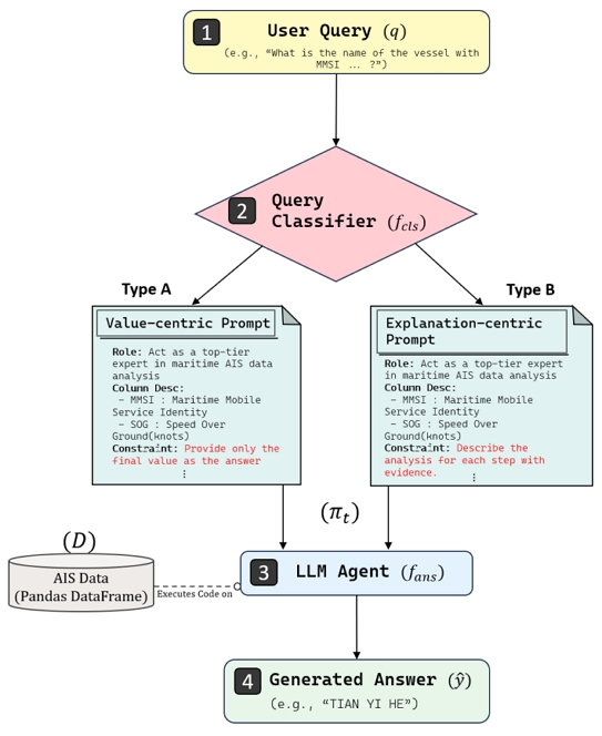
Seongjin Kim, Sungil Kim
While Large Language Model (LLM)-powered agents are transforming conversational data analysis, their efficacy on specialized datasets, such as the Automatic Ide...
Constructing Domain-Specific Knowledge Graphs from Unannotated Technical Texts using LLMs
Suyeon Lee, Sohhyeong Park, Hyunjong Kim, Sungzoon Cho
Building knowledge graphs in specific domains presents significant challenges when domain expertise is limited. The primary obstacles include the lack of annota...
Copyright ยฉ The Korean Institute of Industrial Engineers. All rights reserved.
# 2006, Jungang Royal,13 Seoun-ro, Seocho-gu, Seoul, Republic of Korea (06732)
Tel: +82-2-523-3096 | Fax: +82-2-523-3090 | E-mail: journal@kiie.org